软件介绍
SQLPro Studio mac版是mac上一款强大的数据库管理器,可以为您创建MySQL,MSSQL,Oracle和Postgres连接提供支持,而且包括SSH隧道功能!SQLPro Studio 特别版集成了自动完成功能,语法突出显示支持,以及使用查询结果的可能性,就像在电子表格中一样。此外,SQLPro Studio还可以帮助您更新表格内容,甚至设计新表格。
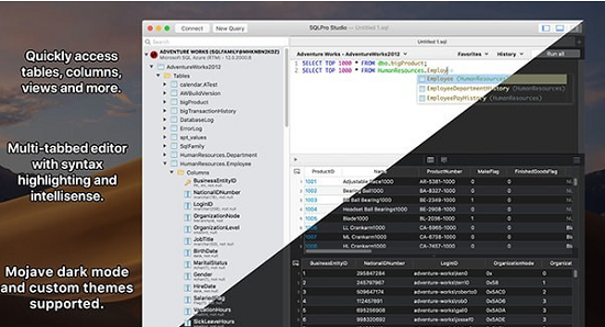
软件特色
智能感知/ SQL自动完成。
语法与定制主题突出。
基于选项卡的用户界面。
快速访问表和列。
SQL美化/格式化。
为+支持的NTLMv2。
支持Netbios的。
主密码的支持,以提高安全性。
功能介绍
1、多数据库支持
SQLPro支持许多数据库类型,包括MySQL,MariaDB,Postgres,Microsoft SQL Server(2005及以上版本)和Oracle(8i及更高版本)。
2、最好的基础知识
表创建,自定义查询,自动完成和语法突出显示只是您可以期待的一些功能。更新或设计表格?我们可以帮你。
3、直观的界面SQLPro拥有直观的界面,可以轻松访问最基本的高级数据库需求。
4、云支持
与云提供商合作,如亚马逊关系数据库服务,Microsoft Azure或Heroku?没问题,SQLPro Studio支持大多数基于云的实例。
5、多个结果集
需要一次查看多个表的结果吗?您可以执行多个查询,并同时显示每个查询的结果,包括任何错误和消息。
6、没有Java
SQLPro是100%原生的Mac应用程序。这意味着它可以并且将胜过任何其他基于Java的数据库管理接口。











































